Diamond Render Test

3D Artist (Independent Project)

Diamond Optic & Light-Refraction Study | 2026

For this technical study, I focused on high-fidelity rendering and light-physics simulation within Blender Cycles. The goal was to practice the complex interaction between light and high-refractive-index materials, specifically as test render for a Job Application.

 

Technical Specs & Workflow:

  • Render Engine: Blender Cycles (Path Tracing)

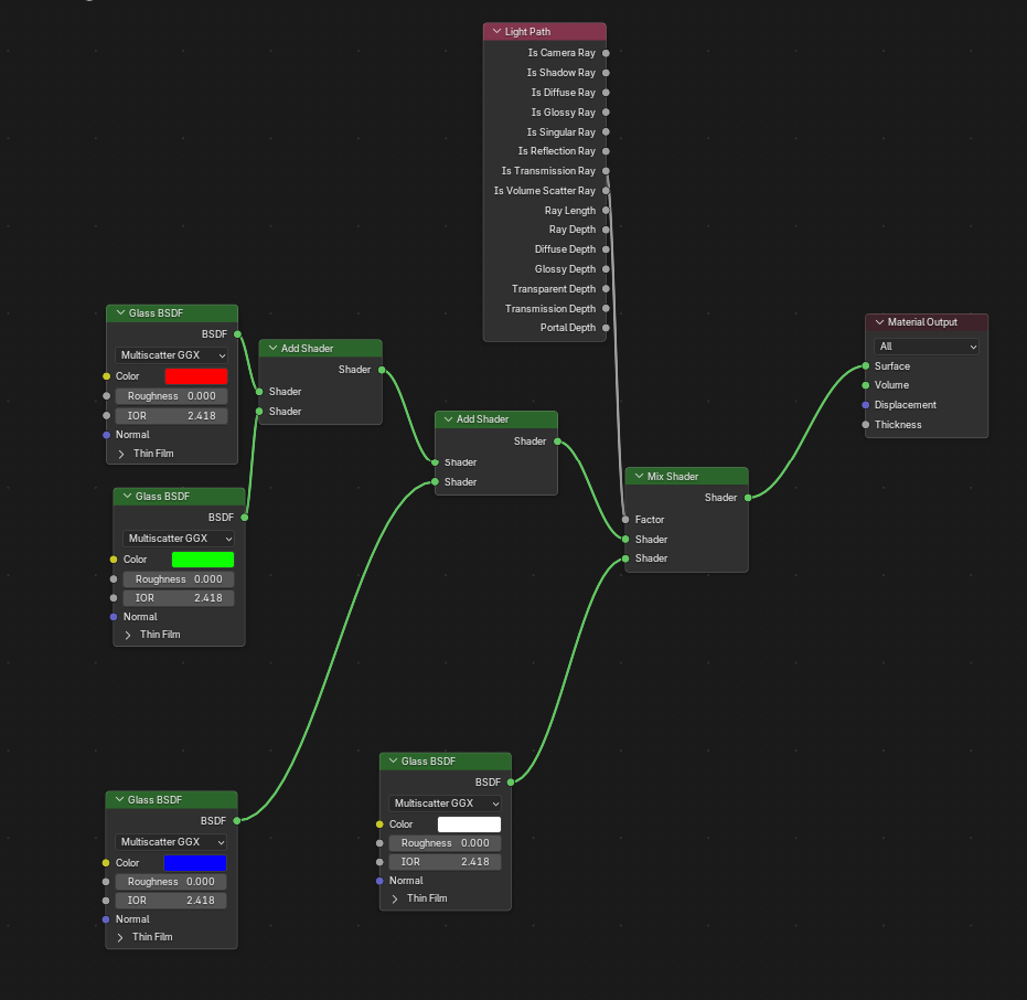
  • Material Physics: Physically accurate IOR (2.418) with a custom node-tree of Glass BSDFs to simulate prismatic reflections.

  • Lighting Strategy: Mixed HDRI environment with manual Area Lights and light blockers for controlled specular highlights.

Production Render Settings:

  • Resolution: 3840 x 2160 (4K)

  • Light Bounces: 32 (Total & Transmission)

  • Noise Threshold: 0.005

  • Denoising: OpenImageDenoise

  • Color Management: AgX (High Contrast)

Next
Next

Formula 1 Collaboration